OPEN ACCESS
Colon cancer diagnosis is critical and requires accurate deep learning models to help in clinical diagnosis. In this paper, an advanced deep learning model integrating Explainable Vision Transformer (EViT) architecture with Selective Kernel Learning (SKL) and Multi-Objective Differential Evolution (MODE) method has been proposed. The EViT model utilizes the capability of vision transformer by incorporating SKL method for dynamic selection of optimal kernels to enhance the feature extraction. This process also improves the identification of relevant patterns and structures in the tissue samples. Hyperparameter optimization is performed using MODE algorithm to improve the model's efficiency and interpretability. For preprocessing the input histopathological images of colon cancer non-local mean filtering method is used enabling precise path extraction and feature embeddings. By incorporating MODE algorithm for hyperparameter optimization balancing accuracy and reliability ensuring better efficiency of the model. The explainability of the model is facilitated by using Gradient Weighted Class Average Mapping (GRAD-CAM) and attention maps to improve decision making process. Experimentation has been carried out on histopathological images of colon cancer. EViT model performs better with an accuracy of 93.2%. The proposed EViT based model not only improves accuracy but also enhances the deeper understanding of pathology enhancing the clinical diagnosis of colon cancer.
histopathological images, Grad-CAM, SKL, MODE, EViT
Colon cancer is observed as a prevalent cancer around the globe causing a major threat to the health globally [1]. Traditional method of such cancer diagnosis involves an invasive approach considering the histopathological analysis of biopsies. This approach is expensive and leads to inconsistencies. Methods such as colonoscopic screening used for predicting colorectal cancer leads to problems such as bleeding, colonic perforation and inability to detect all polyps [2], Early and proper diagnosis for such disease is important to improve patient outcomes and increase the survival rate. Survey reveals that the early stage diagnosis of colon cancer increases the survival rate of the patient by 90% [3]. However, for patients with cancer spread across different organs, the survival rate drops accordingly.
Deep learning models offer a better diagnosis for colon cancer using histopathological images by differentiating the normal and cancerous tissues. These models focus only on high accuracy for diagnosis, interpretability is also important to help the healthcare professionals to understand the predictions of the model to improve decision making. Recently deep learning architectures such as convolutional neural networks (CNNs) have been utilized in medical image analysis, particularly for diagnosis of critical diseases like colon cancer [4]. Nowadays, vision transformer (ViT) based deep learning architecture termed as a better alternative than CNN is used much in the Computer Vision domain [5]. The applications of deep learning methods in healthcare due to their “black box” nature lead to limitations such as lack of interpretability, limiting clinical adoption, and hindering trust in diagnosis [6]. This paper proposed a novel approach to enhance the diagnosis of colon cancer utilizing EViT architecture through features such as SKL and MODE. EViT is a modified version of the standard Vision Transformer architecture to capture long range dependencies in image data sing self-attention mechanism. SKL method utilizes learnable weights termed as gates in each kernel of the convolution layer in EViT architecture. This helps the model to suppress the channels that are less informative and improve the interpretability and efficiency. MODE is an evolutionary optimization method utilized to optimize the EViT architecture for objectives such as classification accuracy and interpretability. Also, developing deep learning models with interpretability leads to several benefits such as a better understanding of patterns and image features for improving classification accuracy. This process helps healthcare professionals generate valuable insights, facilitating improved diagnostics and better communication between patients and healthcare professionals.
Balancing factors such as accuracy and interpretability become a major challenge in medical diagnosis, especially when using deep learning models. Performing optimization for accuracy alone can lead to black box models with a lack of transparency in predictions. Alternately, focusing on the optimization of interpretability will become a challenge for the model to handle complex patterns leading to compromise in the predictions. The proposed approach can overcome these problems by utilizing EViT architecture and MODE by formulating interpretability as an objective function. By addressing these issues, the proposed EViT based model can be used as an efficient tool for accurate diagnosis of colon cancer.
The major work of the proposed system includes the design of EViT architecture with SKL approach to improve the interpretability of colon cancer diagnosis. The optimization of EViT architecture is performed using MODE for classification accuracy and interpretability to address the multi-objective nature while performing a diagnosis of colon cancer. The proposed approach has been evaluated using colon cancer dataset with histopathological images. The results were promising with high accuracy compared to other state-of-art methods. By combining the ViT architecture with the technique to enhance interpretability and Multi objective optimization, the proposed work contributes for accurate diagnosis of colon cancer.
The authors proposed deep learning models with residual networks for the detection of intestinal crypts using biopsy images. The work highlights the use of deep learning to perform tasks such as object detection within a medical context. The discussion was not clear in handling image variations [7]. The authors analyzed various images related to colon cancer diagnosis using deep learning methods [8]. A lightweight deep learning framework was introduced for colon cancer prediction in real time environment using portable endoscopy devices leading to faster diagnosis. The lightweight framework design has the possibility of compromising the accuracy of prediction [9].
A unified framework for interpreting prediction of the model has been proposed by the authors focusing on the explanation of the model's output using a single instance. The framework might not address the problem of generalizing the model for unseen data [10]. The authors demonstrated the need of transparency in machine learning for disease diagnosis applications. The implementation of these solutions in deep learning model was not discussed by authors [11]. The authors provided a comprehensive review of utilizing Explainable Artificial Intelligence (EAI) for healthcare applications. The challenge is to select the suitable method based on the applications [12].
The authors introduced Vision Transformer (ViT) architecture for recognizing images and achieved better results compared to Convolutional Neural Network based models and require only fewer computational resources [13]. The authors improved the training efficiency of transformers using mixed precision techniques. The computational cost of the ViT architecture has been addressed, but the alternate architectures efficient for image recognition were not explored [14]. The data efficient training procedure has been introduced for image transformers. The convolutional neural network with a distillation procedure has been proposed [15].
This paper provides an overview of the deep learning techniques with interpretability for medical image analysis [16]. The study [17] reviewed the explainable methods for vision transformers, the taxonomy for organizing them, and some application scenarios. This work proposes Gradient-weighted Class Activation Mapping (GRAD-CAM) for visualization of high-resolution images applied for image classification and captioning [18, 19], which provide an extensive survey of the EViT architecture and its applications in image classification, object detection and semantic segmentation [20].
Single objective optimization is a time-consuming process and does not provide an optimal solution, The authors provided a comprehensive survey on the multi objective optimization in deep learning for parameter optimization with several case studies [21, 22]. Deep learning models plays important role in extracting features from images. Multi objective optimization algorithm helps in finetuning the hyperparameters to increase the accuracy of the model [23]. Colon cancer prediction can be performed using deep learning architecture such as ResNet, EfficientNet and Convolutional Neural Network [24-29].
Recently Vision Transformer models have been used in medical image analysis considering its ability to outperform traditional convolutional models in various applications of medical image analysis [30]. ViT models used in breast cancer detection from mammography images, the model showed efficient performance in detecting malignant lesions [31]. The authors proposed a hybrid approach combining ViT and Convolutional neural network for better feature extraction. The authors applied ViT for skin lesion classification in order to handle complex dermatological images effectively [32]. Besides these applications the lack of interpretability remains a challenge in clinical adoption. Recent studies reveal that the methods such as GRAD-CAM and self-attention mechanism can be used to enhance the transparency of prediction in ViT models [33]. Considering these aspects, the proposed work utilizes EViT architecture with SKL and Multi Objective Differential Evolution for effective feature extraction leading to efficient diagnosis of colon cancer.
This section outlines the stages used in developing a framework for colon cancer diagnosis, from data preparation to evaluation of the model.
3.1 Image preprocessing
Image preprocessing techniques are used to remove noise from images for better accuracy while performing classification tasks. Traditional filtering methods such as blurring and sharpening are not sufficient to perform classification for histopathological images. Considering this fact advanced filtering method termed Non-local Means filtering with patch similarity measure has been used to remove noise in histopathology image samples of colon cancer.
Input: Noisy Image (N), Patch Size(s)
Output: Denoised Image (M)
Algorithm 1:
$v_{i, k}=(\mathrm{w} * \mathrm{P})+\left[(1-\mathrm{w}) * I_{i, k}\right]$ (1)
where, Ij,k represents the intensity of noisy pixel at (j,k)
Combine denoised pixels $v_{j, k}$ to form denoised image (M)
The algorithm for image preprocessing using Non-local Means filtering is specified in Algorithm 1. This method performs a search over the entire image to identify similarity patches using parameters such as intensity, local features and texture and utilizes a weighted averaging approach to reconstruct the denoised image. This approach removes noise by preserving vital information such as tissue boundaries and improves the efficiency of colon cancer classification.
Histogram equalization is also performed to enhance the contrast to increase the visibility of the tissue features for the deep learning model during colon cancer classification. This process is performed by stretching the distribution of pixel intensities across the entire range of grayscale images. This process also addresses stain variations by normalizing the intensity distributions.
3.2 Colon cancer classification using EViT architecture
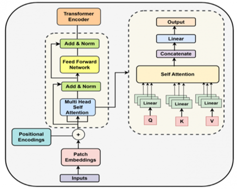
The proposed Enhanced Vision Transformer (EViT) architecture specified in Figure 1 addresses the challenge of traditional deep learning model being black box in nature lacking transparency. This helps in healthcare applications, particularly in cancer diagnosis to enhance interpretability. EViT architecture is the modified version of vision transformer utilized for the diagnosis of colon cancer through its capacity for hierarchical feature representation. This architecture uses self-attention mechanism to model long range dependencies across histopathological images. This enhancement reduces the computational complexity by utilizing sparse attention mechanism allowing effective processing of high dimensional data. This feature is introduced in token interactions in order to improve speed and memory efficiency during attention computation. Also, the hierarchical feature extraction process across various scales enables efficient localization of cancerours regions.
EViT architecture uses attention maps to address black box problem by providing explanations for their classification. These maps highlight the image regions that the model focuses allowing the healthcare professionals to understand the models decision in identifying whether cancerous or non-cancerous. Also, this architecture provides early detection insights for researchers by analyzing the image features that the EViT architecture prioritizes. This process helps to identify the visual patterns associated with colon cancer leading to better diagnosis.
The shortcomings of the model can also identify which helps to identify the areas of improvement or to address the biases in training data. Also, histopathological images are complex in nature to signify cancerous and non-cancerous samples which can be overcome by EViT architecture focusing on specific regions required in such scenarios. The tasks such as processing histopathological images and performing feature extraction are carried out by the Vision Transformer architecture. Metaformer block is used in the architecture to enhance the performance of transformer encoder. The method such as SKL has been utilized to enhance the feature extraction process concentrating on the informative region of the image.
The initial component specified in the EViT architecture is used to preprocess the input images using denoising method mentioned in Figure 1. Then normalization is applied to scale the images to a standard range to ensure the quality of image input and to improve convergence during training process. The denoised image of size h×w×c (height×width×channel), where channel is 3 for RGB, is considered for patch extraction and embeddings, discussed in detail in the sub-section (3.3).
Figure 1. EViT architecture for colon cancer diagnosis
During this process patch size is defined for example, P×P, then a grid of non-overlapping images will be performed. Each patch is flattened using a vector of size P2×c. During the process of embedding flattened patches into a format through linear projection that the transformer model can process. The CLS token is then added to the patch embeddings and then positional encoding is added to provide positional information. SKL is applied to the sequence of embeddings to select relevant kernels. This process selects the most relevant features dynamically based on the input data. This method is
The components of transformer encoder with metaformer block are specified in Figure 2. The patch embedding component divides the histopathological images into patches and converts them into lower dimensional vectors suitable for processing by transformer encoder. This process is performed through an embedding function preferably linear projection that divides image into patches. SKL uses pre-trained kernels to emphasize the image features related to colon cancer, particularly textures and shapes.
Figure 2. Transformer encoder architecture with metaformer block
Multi head self attention mechanism is used to capture the dependencies between tokens in the enhanced feature map. Also, it analyzes the image patches enhanced by the meta former block. During this process the patch embeddings transformed into query (Q), key (K) and value (V) matrices and then attention score is calculated as specified in Eqs. (2) and (3).
$Q=X w_q, K=X w_k, V=X w_v$ (2)
$\operatorname{Attention}(Q, K, V)=\operatorname{softmax}\left(\frac{Q k^T}{\sqrt{d_k}}\right) V$ (3)
where, wq, wk, wv forms learnable weight matrices for query, key and value, dk represents the dimensionality of key vectors. Concatenation of attention heads is performed and linear transformation is applied as in Eq. (4).
$M H A(Q, K . V)=\operatorname{concat}\left(h_1, h_2 \ldots h_h\right) w_y$ (4)where, hi=Attention(Qi,Ki,Vi) and wy forms learnable output weight matrix. Channel gating mechanism is used to activate channels in the feature map. This mechanism is applied as in Eq. (5) to enhance the feature maps.
$z_{g t}=\sigma\left(w_{g t} \mathrm{Z}+b_{g t}\right)$ (5)
where, σ forms sigmoid function, wgt and bgt are learnable parameters and zgt forms gating weights.
Feed forward network is used to apply non-linear transformations to the features as in Eq. (6). Residual connections and layer normalization are applied to stabilize training and improve gradient flow as in Eq. (7).
$F F N(x)=\operatorname{ReLU}\left(X w_1+b_1\right) w_2+b_2$ (6)
$Y=\left(\frac{X-\operatorname{mean}(X)}{\operatorname{stdv}(X)+\epsilon}\right) * \gamma+\beta$ (7)
where, w1 and w2 forms weight vectors and b1 and b2 form bias vectors of the feed forward network.
where, mean(X) forms mean value of the input, std(X) forms the standard deviation of the input X, ϵ forms a small constant to avoid divide by zero error, γ, β forms learnable scaling and shifting parameters. The special token termed as class (CLS) token representing the entire sequence is used for classification task. Explainable classification head maps the class (CLS) token to output classes and then provides interpretability through linear transformations applied to the CLS token. Softmax function is used to produce probability distribution over classes using the technique Grad-CAM (Gradient weighted Class Activation Mapping). This method is a visualization technique used by the proposed EViT based model to make classification decisions. During training, the EViT architecture learns to extract features from images to differentiate from cancerous and healthy tissues.
Grad-CAM is then applied to a specific image to understand the models decision by focusing on the final layer of the model containing softmax function. During forward pass the image is divided into patches and positional encodings are added. Then SKL is applied to select appropriate features. The transformed embeddings passed through the transformer encoder with metaformer block using multi-head self attention, channel gating and feed forward network. The feature maps from SKL are selected to compute Grad-CAM through predicted class score with respect to these feature maps using Eq. (8).
$\frac{d y^c}{d m}$ (8)
where, yc forms the class score for colon cancer and mf specifies the feature map f for the selected convolution layer.
Then average the gradients to get importance of weights for each feature map f as specified in Eq. (9).
$D_f^c=\frac{1}{z_i} \sum_i \frac{d y^c}{d m_{i, i}^f}$ (9)
where, $m_f^c$ specifies importance weight for feature map f and class c. z represents number of pixels in the feature map and $m_{i, j}^f$ represents element at position (i,j) in feature map mf. Compute the weighted sum of the feature weight using importance weight as in Eq. (10), where Gc provides heatmap of class c, ReLU represents rectified linear unit activation.
$G_{\dot{-}}^c=\operatorname{ReLU}\left(\sum_k D_f^c m^f\right)$ (10)
Upsample the heatmap to the original image size as in Eq. (11). This output reveals the important region in the image highlighting the abnormal tissues which helps in generating meaningful visual representation helping in colon cancer diagnosis.
$G U_{\mathrm{G}}^c=\operatorname{upsample}\left(G_{\mathrm{B}}^c\right)$ (11)
3.3 Optimal Kernel Selection using SKL
SKL introduces the adaptive kernel selection mechanism into the model. This feature ensures that the model captures features across different spatial resolutions which are important for detecting patterns in colon cancer images. This method utilizes parallel convolutional pathways with varying sizes of kernel and integrates their outputs through attention mechanism in order to prioritize the most relevant scale. This mechanism focuses on features of interest considering the biological vision systems. Also, SKL enhances the ability of the model to detect fine-grained details and global patterns through feature aggregation process. SKL is used to dynamically combine different convolutional kernels to enhance feature representation. A kernel refers to a convolutional filter applied to a feature map to extract relevant features improving the learning process. Kernels are trained to detect features such as edges and textures. Multiple kernels are used to capture diverse features. The algorithm for SKL is specified in Algorithm 2.
Input: Feature Map (X) (h×w×c), Convolutional kernels {k1,k2…,kn)
Output: Feature Map (M)
Algorithm 2:
$X_i=\operatorname{Conv}\left(X, k_i\right) \cdot \forall i \in\{1,2, \ldots, \mathrm{n}\}$ (12)
to produce global descriptor
as in Eq. (13).$\begin{gathered}d_i=G A P\left(X_i\right)=\frac{1}{h x w} \sum_{h e=1}^h \sum_{w e=1}^w X_i(h, w, c) \\ \forall c \in\{1,2, \ldots, \mathrm{n}\}\end{gathered}$ (13)
$d=\operatorname{concat}\left(d_1, d_2, \ldots d_k\right)$ (14)
$\mathrm{w}=F C_2\left(\operatorname{ReLU}\left(F C_1(d)\right)\right)$ (15)
$w_{\text {soft }, i}=\frac{\exp \left(w_i\right)}{\sum_{i=1}^k \exp \left(w_j\right)}$ (16)
$M_i=w_{\text {soft }, i} * X_i$ (17)
$M=\sum_{i=1}^k M_i$ (18)
3.4 Hyperparameter optimization using MODE
MODE method is utilized for the optimization of hyperparameters balancing multiple objectives like computational efficiency, accuracy and generalization. MODE method explores pareto-optimal solution space to ensure that the model achieves balance between competing performance metrics. This method uses differential evolution method by incorporating multi objective differential evolution in order to maintain diversity in solution space ensuring better optimization. MODE is used to optimize the hyperparameter and feature selection to balance multiple objectives like accuracy and interpretability. This method uses the approach of evolutionary algorithm to improve the candidate solutions. Also, this method maximizes the accuracy and minimizes the complexity of the model by balancing the multiple objectives and identifying the best tradeoffs. The hyperparameters of model building such as learning rate, patch size, number of layers can be optimized using this method to enhance the efficiency of EViT model. The histopathological images of colon cancer dataset used to train the EViT architecture with different hyperparameter configurations.
The hyperparameters to be optimized includes: patch size, transformer encoder layers, self-attention heads, learning rate and drop-out rate. This method is well suited for optimizing problems with multiple objective functions. This process involves generating and iterating candidate solutions by updating the population based on pareto dominance. The algorithm for MODE to optimize hyperparameters is specified in Algorithm 3.
Input:
Objective Functions: O1(x), O2(x),…Om(x)
Population Size: N
Scaling Factor: S
Crossover Probability: CP
Stopping Criteria: Maximum number of generations GEmax
Output: Pareto front,optimal parameter set for pareto front solutions
Algorithm 3:
Initialization
$P=\left(y_1, y_2, \ldots, y_N\right)$ (19)
Evaluation
$f\left(y_i\right)=f_1\left(y_i\right), f_2\left(y_i\right), \ldots f_m\left(y_i\right)$ (20)
While stopping criteria not met
$m_i=y_{r 1}+F \cdot\left(y_{r 2}-y_{r 3}\right)$ (21)
where r1,r2, r3 form distinct random indices.
$v_i=\left\{\begin{array}{l}m_{i j}, \text { if } \cdot \text { rand }_j \leq C p \\ y_{i j}, \cdots \cdots \cdot \text { Otherwise }\end{array}\right.$ (22)
$f\left(m_i\right)=f_1\left(m_i\right), f_2\left(m_i\right), \ldots f_m\left(m_i\right)$ (23)
$\left(v_i\right)^{c+1}=\left\{\begin{array}{l}m_i, \text { if } \cdot m_i \cdot \text { dominates } y_i \\ y_i, \cdots \cdots \cdots \cdots \cdots \cdots \cdot(\text { Otherwise }\end{array}\right.$ (24)
$c=c+1$ (25)
Return
Optimal parameter set y for the solutions in the pareto front.
The proposed system has been evaluated using metrics like accuracy, precision, recall and F1-score. The accuracy measure is used to find the ratio of correctly classified samples indicating the overall correctness of the model as specified as in Eq. (26).
$A c c u r a c y=\frac{T R P+T R N}{T R P+T R N+F A P+F A N}$ (26)
where, TRP, TRN represents true positives and true negatives, FAP and FAN represents false positives and false negatives. The metric precision representing the ratio of true positive prediction over all positive predictions measures how many of the predicted positive cases are correct as in Eq. (27).
Precision $=\frac{T R P}{T R P+F A P}$ (27)
The evaluation metric recall also termed as sensitivity provides the ratio of true positive predictions to all actual positive cases reflecting the model's ability to identify positive cases as in Eq. (28).
Recall $=\frac{T R P}{T R P+F A N}$ (28)
The metric F1-Score represents mean of precision and recall used to evaluate the performance when the dataset is imbalanced as in Eq. (29).
$F 1-$ Score $=2 * \frac{\text { Precision } * \text { Recall }}{\text { Precision }+ \text { Recall }}$ (29)
The performance of the proposed work has been evaluated using histopathological image dataset of colon cancer containing high resolution images of cancerous and non-cancerous tissues. The input image samples consist of histopathological images with two classes such as Colon-ACA and Colon-N. Colon-ACA termed as colon adenocarcinoma represents the cancerous tissues in colon lining. Colon-N represents the normal tissues without abnormalities. These images can be used to distinguish the normal and cancerous tissues. The dataset consists of 500 images in total with two classes of 250 images of Colon-N tissues and 250 images of Colon-ACA and then augmented to 10,000 images [29]. Figure 3 specifies the sample images of these two classes.
Figure 3. Sample histopathological images of colon cancer dataset
Figure 4. Reconstructed image after noise removal using non-local mean filtering
The input images were preprocessed with non-local mean filtering method to remove noise in the input image. This process enhances the performance of the feature extraction and classification process. The original image with noise and reconstructed image using non-local mean filtering along with difference image highlighting the removal of noise during this process is specified in Figure 4.
After preprocessing the images were divided as smaller patches and embedded into lower dimensional space suitable for vision transformer. This process is to ensure that the local features are captured effectively. The patch extraction process is specified in Figure 5.

Figure 5. Patch extractions of colon cancer histopathological images
Table 1. Layered architecture of EViT for colon cancer diagnosis
|
No. |
Layer (Type) |
Output Shape |
Param # |
|
0 |
Conv2d-1 |
[-1, 768, 14, 14] |
590592 |
|
1 |
Dropout-2 |
[-1, 197, 768] |
0 |
|
2 |
MultiheadAttention-3 |
[[-1, 197, 768], [-1, 2, 2]] |
0 |
|
3 |
LayerNorm-4 |
[-1, 197, 768] |
1536 |
|
4 |
Linear-5 |
[-1, 197, 3072] |
2362368 |
|
5 |
GELU-6 |
[-1, 197, 3072] |
0 |
|
6 |
Linear-7 |
[-1, 197, 768] |
2360064 |
|
7 |
Dropout-8 |
[-1, 197, 768] |
0 |
|
8 |
LayerNorm-9 |
[-1, 197, 768] |
1536 |
|
9 |
EViTLayer-10 |
[-1, 197, 768] |
0 |
|
10 |
MultiheadAttention-11 |
[[-1, 197, 768], [-1, 2, 2]] |
0 |
|
11 |
LayerNorm-12 |
[-1, 197, 768] |
1536 |
|
12 |
Linear-13 |
[-1, 197, 3072] |
2362368 |
|
13 |
GELU-14 |
[-1, 197, 3072] |
0 |
|
14 |
Linear-15 |
[-1, 197, 768] |
2360064 |
|
15 |
Dropout-16 |
[-1, 197, 768] |
0 |
|
16 |
LayerNorm-17 |
[-1, 197, 768] |
1536 |
|
17 |
EViTLayer-18 |
[-1, 197, 768] |
0 |
|
18 |
MultiheadAttention-19 |
[[-1, 197, 768], [-1, 2, 2]] |
0 |
|
19 |
LayerNorm-20 |
[-1, 197, 768] |
1536 |
|
20 |
Linear-21 |
[-1, 197, 3072] |
2362368 |
|
21 |
GELU-22 |
[-1, 197, 3072] |
0 |
|
22 |
Linear-23 |
[-1, 197, 768] |
2360064 |
|
23 |
Dropout-24 |
[-1, 197, 768] |
0 |
The layered architecture of the proposed EViT is specified in Table 1. The type of layer include convolution layer for feature selection of initial input images and the drop-out layer is used for regularization. The multihead self attention mechanism is used to process the inputs and it is considered as a key component of the transformer. The layernorm component is used to normalize the activation between the layers. Fully connected layer is specified as linear and GELU (Gaussian error linear unit) activation function is utilized for non-linearity. EViT layers are the custom layers incorporating in the attention and feedforward mechanism. The numbers after each layer, e.g. ([-1, 197, 3072]) represents the shape of the output tensor for layer operation.
Gradient Weighted Class Activation Mapping (GRAD-CAM MAP) is utilized in deep learning to enhance the interpretability of convolutional neural networks and transformer architectures. It highlights the influential regions of the image which helps in decision making process of the model. This method computes the gradient score of the output class considering the feature maps of the convolutional layer. The proposed system uses Grad-CAM map to highlight the critical regions of the input images that contribute much in the colon cancer diagnosis by the model.
The Grad-CAM heatmap generated by the proposed system is specified in Figure 6. By highlighting the affected tissues that help in diagnosis, the output of the model becomes interpretable to healthcare professionals.
Including SKL with EViT architecture in the proposed system demonstrated improvement in the classification of colon cancer. This process is performed through the generation SKL feature map specified in Figure 7. This map provides insights about the utilization of the critical regions by the model to make predictions accurately.

Figure 6. Grad-CAM map visualization for histopathological images of colon cancer

Figure 7. SKL feature map generated by the mode
The explainability component of the proposed system is included through the generation of attention map to highlight the critical regions to improve the accuracy of predictions. The attention map generated by the model specified in Figure 8 highlights the significant features such as anomalies of the cells indicating cancer. This component also contributes to the transparency in predicting the colon cancer.
The proposed EViT based model utilizes Multiobjective Differential Evolution (MODE) method to optimize the hyperparameters to enhance the models performance. MODE method effectively searches the hyperparameter space to identify optimal values to improve the accuracy of predictions. Table 2 specifies the range of hyperparameter and optimal values selected by MODE method.
The performance of the proposed system is measured using different metrics specified in Table 3 and the graph is specified in Figure 9.
The proposed EViT based model for colon cancer diagnosis achieves an accuracy of 93.2% which is better than the CNN, ResNet, EfficientNet, DenseNet and Vision Transformer models as specified in Table 3. The precision score of the proposed model is 92.4% which is higher than other existing architectures specified in Table 3. This represents that the proposed model reduces false positive rates efficiently which is important for medical diagnosis. The recall score of the proposed model is 91% which is better than other existing models specified in Table 3 indicating that the proposed model is effective in detecting colon cancer cases reducing the risk of incorrect diagnosis. The F1-Score of the proposed EViT model is also better highlighting the overall effectiveness of the proposed system in handling both positive and negative samples. The results specified in Table 3 reveal that the EViT based model with SKL and MODE algorithm performs well with an accuracy of 93.2% compared to existing state-of-art methods [24-28].

Figure 8. Attention map generated by the proposed model

Figure 9. Performance metrics of the proposed model compared with existing methods
The confusion matrix of the proposed model revealing the accuracy of classifying cancerous and non-cancerous samples is specified in Figure 10. The enhanced accuracy and interpretability of the proposed model help medical practitioners for accurate diagnosis of colon cancer.
Table 2. Hyperparameters, possible and optimized values using MODE
|
Hyperparameter |
Description |
Possible Values / Range |
Optimized Value |
|
EViT |
|||
|
Batch Size patch |
Size of each image |
{8, 16, 32} |
16 |
|
Embedding Dimension |
Dimension of the embedding space |
{128, 256, 512, 768, 1024} |
768 |
|
Number of Layers |
Number of transformer layers |
{6, 8, 10, 12, 14} |
10 |
|
Number of Heads |
Number of attention heads |
{4, 8, 12, 16} |
12 |
|
Feed-Forward Network Dimension |
Dimension of the feed-forward network |
{512, 1024, 2048, 3072, 4096} |
3072 |
|
Dropout Rate |
Dropout rate |
{0.1, 0.2, 0.3, 0.4, 0.5} |
0.1 |
|
Learning Rate |
Learning rate for the optimizer |
{0.0001, 0.0005, 0.001, 0.005, 0.01} |
0.001 |
|
Batch Size |
Number of samples per gradient update |
{16, 32, 64, 128, 256} |
64 |
|
Weight Decay |
Regularization parameter |
{0.00001, 0.0001, 0.001, 0.01, 0.1} |
0.0001 |
|
SKL |
|||
|
Kernel Sizes |
Sizes of the kernels used |
{3, 5, 7, 9} |
[3, 5, 7] |
|
Number of Kernels |
Number of different kernel sizes used |
{1, 2, 3, 4} |
3 |
|
MODE |
|||
|
Population Size |
Number of individuals in the population |
{20, 30, 40, 50, 60} |
50 |
|
Crossover Probability |
Probability of crossover |
{0.6, 0.7, 0.8, 0.9, 1.0} |
0.9 |
|
Differential Weight |
Scaling factor for the differential mutation |
{0.5, 0.6, 0.7, 0.8, 0.9, 1.0} |
0.8 |
|
Number of Generations |
Number of generations |
{50, 75, 100, 125, 150} |
100 |
Table 3. Performance of the proposed EViT+SKL+MODE model
|
Method |
Accuracy (%) |
Precision (%) |
Recall (%) |
F1-Score (%) |
|
CNN |
89 |
87 |
85 |
86 |
|
ResNet |
91 |
90 |
88 |
89 |
|
EfficientNet |
91.5 |
90.5 |
90 |
90.3 |
|
DenseNet |
92 |
91 |
90.4 |
90.7 |
|
Vision Transformer- (ViT) |
92.3 |
91 |
90.6 |
90.8 |
|
Proposed System (EViT-SKL-MODE) |
93.2 |
92.4 |
91 |
91.7 |

Figure 10. Confusion matrix for the proposed model
The proposed EViT model for colon cancer detection was evaluated through training and validation accuracy based on the number of epochs is specified in Figure 11. The graph reveals that the accuracy increases over the number of epochs. The consistent performance shows the effectiveness of the model.

Figure 11. Testing and validation accuracy over number of epochs for the proposed system
The validation loss over the number of epochs specified in Figure 12 reveals that there was a gradual decrease in loss over epochs revealing the effective learning of the model. The loss curve not only reveals that the model is learning well but also generalizes effectively for new data. The performance of the proposed EViT based model is compared with existing methods for predicting colon cancer as specified in Figure 12. The results reveal that the proposed EViT+SKL+MODE method is better compared to the existing methods such as CNN,ResNet,DenseNet, EfficientNet and Vision transformer based models.
The Receiver Operating Characteristic (ROC) curve of the proposed system specified in Figure 13 evaluates the ability of the model to differentiate between cancerours and non-cancerous tissues. The curve plots the true positive rate and false positive rate across thresholds. The steeper curve indicates that the model performs well.

Figure 12. Validation loss of the proposed model over number of epochs

Figure 13. ROC curve for the proposed model