An Urban Modeling Analysis of the Transport Network in the City of Bogor to Observe the Best Choice of a Transport Model

An Urban Modeling Analysis of the Transport Network in the City of Bogor to Observe the Best Choice of a Transport Model

Syaiful Syaiful* Muhammad Nanang Prayudyanto Rulhendri Rulhendri Puri Anita Lestari Asri Kusuma Wardhani

Civil Engineering Department, Ibn Khaldun University, Bogor 16165, Indonesia

Civil Engineering Department, Narotama University, Surabaya 60117, Indonesia

Corresponding Author Email: 
syaiful@ft.uika-bogor.ac.id
Page: 
143-150
|
DOI: 
https://doi.org/10.18280/ijtdi.090113
Received: 
17 February 2025
|
Revised: 
21 February 2025
|
Accepted: 
25 February 2025
|
Available online: 
31 March 2025
| Citation

© 2025 The authors. This article is published by IIETA and is licensed under the CC BY 4.0 license (http://creativecommons.org/licenses/by/4.0/).

OPEN ACCESS

Abstract: 

Transportation is an important part of people's lives, including access to connect one route to another. This study aims to obtain the existing conditions and level of service of public transportation on the Salabenda-Pasar Anyar route. The research method uses a quantitative method. The indicators used in the evaluation refer to applicable regulations. The performance of existing public transportation, namely: load factor does not meet the standard provisions of less than 70%, speed also does not meet the standard provisions of 25 km/hour, travel time results meet the standard provisions of 1-1.5 minutes, waiting time results meet the standard provisions of 5-10 minutes but on Saturdays it does not meet the standard provisions of 5-10 minutes, and headway results have met the standard 1-12minutes. The level of public transportation service on the research route with the characteristics of respondents based on female gender is 56.5%, age 20-30 years is 54.50%, last education is senior high school is 49.75%, and based on occupation, namely students/college students are 32%, more use public transportation route Salabenda-Pasar Anyar.

Keywords: 

load factor, speed, headway, travel time, waiting time

1. Introduction

The rapid urbanization of cities worldwide has led to increasing challenges in transportation planning and management. The City of Bogor, Indonesia, is no exception, experiencing significant population growth and urban expansion that have placed immense pressure on its transport network.

Urban modeling serves as a crucial tool in understanding and optimizing the city’s transportation systems to ensure efficiency, accessibility, and sustainability. This study focuses on analyzing the transport network in Bogor through urban modeling techniques to determine the most suitable transport model for the city’s evolving needs [1, 2].

By integrating spatial analysis, traffic flow data, and predictive modeling, this research aims to provide insights into how various transport models perform under different urban conditions. The findings will contribute to the development of policies and strategies that enhance mobility, reduce congestion, and improve the overall quality of life for residents [3, 4].

The transportation system, which is the current state of the transportation network, is essential to identify the main factors contributing to congestion, inefficiency, and accessibility issues. In addition, this analysis will provide a basis for comparing different transportation models by highlighting the strengths and weaknesses of the existing system [4].

Transportation services in smart cities aim to offer maximum availability, efficiency, and personalization, while enabling seamless interaction between the system and passengers. This results in a more convenient, reliable, and user-focused travel experience [5, 6].

The underlying components of data-driven smart sustainable cities include advanced technologies like IoT, big data analytics, AI, and cloud computing, integrated into urban infrastructure. These components enable real-time data collection, analysis, and decision-making to improve services such as transportation, energy, waste management, and public safety. Using a case study approach, cities can apply theoretical frameworks to practical scenarios, identifying best practices and challenges. This helps in creating sustainable solutions tailored to specific urban needs. The goal is to enhance efficiency, reduce environmental impact, and improve citizens’ quality of life by making data a central element of urban planning and governance [7, 8].

Using open data and deep learning, researchers can assess walkability by analyzing patterns in transportation activities and infrastructure. Open data sources, such as GPS traces, traffic flows, land use, and pedestrian counts, provide rich insights into how people move within urban areas. Deep learning models can identify key features-like sidewalk availability, intersection density, and proximity to transit—that influence walkability. These models can also predict areas with poor pedestrian accessibility or safety concerns. By combining data and AI, cities can enhance transportation workability, plan more walkable environments, and promote sustainable, health-friendly mobility options for all urban residents [9-11].

The implementation of urban public transportation involves three perspectives: users of transportation services (passengers), operators, and the government as a regulator. The review from the standpoint of transportation service users is accessibility, short waiting times, and affordable fares. One way to maintain balance is to periodically evaluate the performance of the route network, route performance and transportation [12-14].

Another crucial objective of this research is to analyze and compare different transport models to determine the most effective solution for Bogor’s urban mobility challenges. Various transport models, including bus rapid transit (BRT), light rail transit (LRT), and demand-responsive transport systems, will be evaluated based on key performance indicators such as cost-effectiveness, environmental impact, passenger capacity, and integration with existing infrastructure [15-17].

This evaluation will be conducted using geographic information systems (GIS), traffic simulation models, and real-time mobility data to gain a comprehensive picture of the transportation system [18, 19].

The performance of public passenger transportation services is listed below.

1) Load Factor. The equation can be calculated using Eq. (1) below.

LF = (JP/C) × 100    (1)

with:

LF = load factor (%),

JP = number of passengers per public vehicle,

C = passenger capacity per public vehicle.

2) Travel Time. It can be calculated using Eq. (2) below.

W = t/s     (2)

with:

W = travel time (minutes/km),

t = public transport travel time (minutes),

s = distance of public transport route (km).

3) Speed. The formula used in calculating the operating speed is in Eq. (3) below.

V = S/t     (3)

with:

V = public transport operating speed (vehicles/hours),

S = public transport route distance (km),

t = public transport travel time (hours).

4) Headway value calculation can be expressed in Eq. (4) below.

Headway = 60/F     (4)

with:

H = headway (minutes),

F = frequency (vehicles/minutes).

5) Waiting Time. The formula for calculating the average waiting time for public transportation is in Eq. (5) below.

Wt = 0.5 × H     (5)

with:

Wt = average waiting time (minutes),

H = headway (minutes).

6) Questionnaire method by taking data samples based on the Slovin formula, namely:

$\text{n}=\text{N}/\left( 1+\text{N}{{\text{e}}^{2}} \right)$     (6)

with:

n = number of samples,

N = number of populations,

e = error tolerance limit = e2 = 0.05.

1.1 Standards for assessment of public transportation service performance indicators

Based on regulation, public transportation service performance standards have been set. Public transportation service standard indicators are shown in Table 1 below.

Table 1. Public transportation service standard indicators

No.

Criteria

Terms

1.

Load factor

70%

2.

Travel speed

 

- Congested area

10-20 km/hour

- Special lane area (Busway)

15-18 km/hour

- Less dense area

25 km/hour

3.

Headway

1-12 minutes

4.

Travel time

1-1.5 minutes

5.

Waiting time (max)

 

- Average time

5-10 minutes

- Maximum time

10-20 minutes

Sufficient capacity can be interpreted as the number of transportation facilities and infrastructure being available to meet the demand of service users. The performance of this capacity can be measured based on appropriate indicators according to the characteristics of each mode of transportation, including the comparison of the number of transportation facilities with the number of residents using transportation, between facilities and infrastructure, between passengers per kilometer or with the available capacity [20, 21].

Minimum Service Standards for Public Motorized Vehicle Transportation on Routes are requirements for organizing public motorized vehicle transportation on routes regarding the type and quality of services that are the rights of every user of transportation services. The minimum service standards as referred to above are: Security, Safety, Comfort, Affordability, Equity, Regularity [22, 23].

Evaluating urban transportation accessibility involves a systematic review of key access dimensions-such as spatial, temporal, individual, and economic accessibility, and their corresponding indicators, like travel time, cost, coverage, and connectivity. These dimensions help assess how easily people can reach destinations using public transit. In analyzing factors that influence the choice of regional transit for commuting, advanced Revealed Preference-Stated Preference (RP-SP) choice models are applied. These models combine real-world travel behavior (RP) with hypothetical scenarios (SP) to better understand commuter decision-making. Variables such as service frequency, travel time, cost, comfort, and reliability are incorporated to predict transit preferences more accurately. This approach supports better planning and policy-making for enhancing public transit use and improving regional accessibility [24, 25].

Simulation techniques and scenario-based modeling will be employed to test the feasibility of these transport models under different urban development patterns and policy interventions. The comparison will help policymakers and urban planners identify a model that aligns with Bogor’s growth trajectory while promoting sustainable and inclusive urban mobility.

By addressing these objectives, this study will offer valuable insights into Bogor’s transport system and its future development. The findings will help in formulating data-driven policies and investment strategies that align with the city’s long-term mobility goals. As urbanization continues to reshape Bogor’s landscape, adopting an optimal transport model will be instrumental in fostering economic growth, reducing environmental impact, and enhancing the overall efficiency of the city’s transportation network.

One of the public transportation routes in Bogor is the Salabenda-Pasar Anyar/17route, which operates from 05:00 AM-10:00 PM. For the Salabenda-Pasar Anyar/17route, the road routes passed by the public transportation route Salabenda-Pasar Anyar/17 include, Salabenda, Jl. KH. Sholeh Iskandar, Kebon Pedes, Jl. Pemuda, Jl. Heulang, Jl. Jend. A Yani, Jl. Jend Sudirman, Jl. Sawo jajar, Jl. Dewi Sartika, and Pasar Anyar. This study was conducted to analyze the network and services using the reference. The objectives of this study are: 1) to obtain the existing conditions of public transportation services on the Salabenda-Pasar Anyar/17route, 2) to obtain the level of public transportation services on the Salabenda-Pasar Anyar/17route.

The purpose of this study is to assess the current transportation network in Bogor by assessing its efficiency, connectivity, and capacity. The city's road infrastructure, public transportation system, and non-motorized transportation options will be examined to identify existing bottlenecks, underutilized routes, and areas in need of infrastructure improvements.

2. Literature Review

Connectivity and distance between the epicenter and the destination are important determinants of transmission risk. Strong preventive measures should be taken in cities with shorter distances and more frequent public transport connectivity with the epicenter to contain the COVID-19 epidemic. Reducing outdoor activities by not traveling by public transport breaks the spread of COVID-19 [26].

Redesigning urban streets to accommodate and integrate different modes of transport to ensure individuals can move actively and healthily. Investment in pedestrian, cyclist and public transport infrastructure and services can support active transport. New technologies such as electric vehicles and gas-powered public transport are being developed to reduce the impact of fossil fuel use as part of public transport development [27].

The performance of urban passenger public transportation focuses on the level of service. The results of the study showed that public transportation operates from 06:00 AM to 5:00 PM with an average of 7-8 trips per day per vehicle, and is able to transport 9-10 passengers per trip. The average waiting time for route A is 3 minutes, while for route B it reaches 9 minutes. This study recommends increasing the frequency of trips and increasing the number of public transportation fleets to reduce passenger waiting time, as well as improving services, namely comfort and safety as an effort to attract more users [28].

Transportation safety in this study is very important, especially the Malioboro area is a very busy route, so that city service efforts for road users must be a top priority. In addition, pedestrian rights achieve accessibility, comfort and security. In the future, the government will also provide a sense of security for its users, in this case pedestrians. The level of user satisfaction in this area is very important, but because the condition of this area is increasingly crowded and busy, the level is still at Adequate capacity. The hope of the Yogyakarta City government will continue to improve the service to a better stage. Pedestrian paths are always improved because this area is a vital object [29].

3. Research Methodology

3.1 Place and time

This research was conducted on the Salabenda-Pasar Anyar/17route. The research time was one day at (06:00 AM-6:00 PM).

Quantitative methods with a public transport performance analysis approach are more suitable because they can provide objective and measurable results. Quantitative indicators such as load factor, trip frequency, waiting time, headway, average speed, and passenger occupancy rate allow for a more systematic evaluation of public transport operational efficiency. Quantitative data also facilitates comparisons between periods or regions, so that performance trends can be analyzed more accurately.

Population is an important factor in improving public transport performance, as assessed by transport experts. Population growth in urban areas increases the need for efficient, reliable, and affordable transport services. Experts argue that high population density tends to increase demand for public transport, which in turn encourages operators to improve service quality, such as increasing the number of fleets, reducing waiting times, and improving passenger facilities.

3.2 Research methods

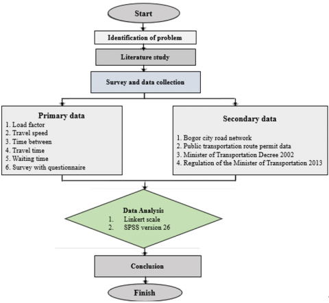
The research method includes a literature study, secondary data collection such as load factor and headway, and primary data from regulations, interviews, and public transportation observations. Data analysis was conducted using a Likert scale to measure perceptions, then processed with SPSS version 26 to test reliability, validity, and relationships between variables. Conclusions were obtained based on data evaluation against regulatory standards and user satisfaction levels, resulting in recommendations for improving public transportation services.

In Figure 1 below, the research flowchart is described as follows: with the research plan starting, then the literature study and continuing with data collection and conducting an initial survey. Data collection is carried out using primary data and secondary data. All data will be processed using interview results with a Likert scale and processing data using SPSS and after all are obtained, conclusions are drawn and finally finished.

Figure 1. Research flowchart

4. Results and Discussion

Data analysis to determine the existing condition of public transportation services for the Salabenda-Pasar Anyar/17route was conducted with a one-day survey as follows:

Results of the survey data during the study:

The static load factor graph is shown in Figure 2 below.

Figure 2. Static load factor graph

Based on Figure 2 above, the results of the static load factor analysis of public transportation on the Salabenda-Pasar Anyar/17route, the lowest static load factor was in the morning return period of 22.14% and the highest was in the afternoon departure period of 38.89%, and the static load factor values obtained for the morning, afternoon, evening departure and return periods did not meet the load factor standard of less than 70%. The dynamic load factor graph is shown in Figure 3 below.

Figure 3. Dynamic load factor graph

Based on Figure 3 above, the results of the dynamic load factor analysis of public transportation on the Salabenda-Pasar Anyar/17route, the lowest dynamic load factor was in the afternoon departure period of 64.29% and the highest was in the morning departure period of 121.43%, and the dynamic load factor values obtained for the morning, afternoon, evening departure and return periods met the load factor standard of more than 70%, but in the afternoon departure period did not meet the load factor standard of less than 70%. The Monday headway graph is shown in Figure 4 below.

Figure 4. Headway graph

Based on Figure 4 above, the results of the headway analysis of public transportation on the Salabenda-Pasar Anyar/17route, the longest headway in the morning period was 2.43 minutes and the fastest in the afternoon period was 1.71 minutes, and the headway values obtained for the morning, afternoon, evening departure and return periods met the standard headway requirements of 1-12 minutes.

Figure 5. Speed graph

The speed graph is shown in Figure 5.

Based on Figure 5, the results of the analysis of the speed of public transportation on the Salabenda-Pasar Anyar/17route, the slowest speed in the morning return period was 6.82 km/hour and the fastest in the afternoon departure period was 16.00 km/hour, and the speed values obtained for the morning, afternoon, afternoon departure and return periods did not meet the speed standard of less than 25 km/hour.

The travel time graph is shown in Figure 6 below.

Figure 6. Travel time graph

Based on Figure 6 above, the results of the analysis of travel time of public transportation on the Salabenda-Pasar Anyar/17route, the longest travel time in the morning return period is 8.80 minutes and the fastest in the afternoon departure period is 3.75 minutes and the travel time values obtained for the morning, afternoon, evening departure and return periods meet the standard travel time requirements of 1-1.5 minutes.

The waiting time graph is shown in Figure 7 below.

Figure 7. Waiting time graph

Based on Figure 7 above, the results of the analysis of public transportation waiting time for the Salabenda-Pasar Anyar/17route, the longest waiting time in the morning return period was 8.50minutes and the fastest in the afternoon return period was 3.57 minutes and the waiting time values obtained for the morning, afternoon, evening departure and return periods met the standard waiting time requirements of 5-10minutes.

4.1 Public transportation service level

This data analysis was generated from a questionnaire on the level of satisfaction and level of importance in the operational, comfort, security, safety, and equality aspects for users of public transportation for the Salabenda-Pasar Anyar/17route, which was used to determine the number of respondents needed as a sample. The population of Bogor City was 1,098,000 people. To get the number of respondents or samples, it can be calculated using Eq. (6), as follows:

n = 1,098,000/(1,098,000).(0.005)2+1) = 400 samples

Based on the calculation above, the number of respondents needed is 400 respondents will be used as samples.

Analysis of the characteristics of respondents using public transportation on the Salabenda-Pasar Anyar/17route based on gender, age, last education, and occupation, as follows.

4.2 Respondent characteristics based on gender

The characteristics of respondents based on gender in terms of satisfaction level and level of importance are shown in Table 2 below.

Table 2. Respondent characteristics based on gender

No.

Gender

Respondens

Percentage

1

Male

174

43.50%

2

Female

226

56.50%

Total

400

100.00%

Based on Table 2 above, the results of the analysis of respondent characteristics based on gender, female respondents, 56.50%, use public transportation on the Salabenda-Pasar Anyar/17 route more than male respondents, 43.50%.

4.3 Respondent characteristics based on age

Respondent characteristics based on age regarding satisfaction levels and levels of importance are shown in Table 3 below.

Table 3. Respondent characteristics based on age

No.

Age

Respondens

Percentage

1

<15

15

3.75%

2

15-20

55

13.75%

3

20-30

218

54.50%

4

30-40

65

16.25%

5

40-50

42

10.50%

6

>50

5

1.25%

Total

400

100.00%

Based on Table 3 above, the results of the analysis of respondent characteristics based on age, respondents aged <15 years were 3.75%, respondents aged 20-30 years were 54.50%, aged 30-40years were 16.25%, and aged 15-20years were 13.75%, using public transportation on the Salabenda-Pasar Anyar/17route more and respondents aged >50 years were at least 1.25%.

4.4 Respondent characteristics based on last education

The characteristics of respondents based on last education regarding the level of satisfaction and level of importance are shown in Table 4.

Based on Table 4, the results of the analysis of respondent characteristics based on last education, respondents with last education of elementary school were 3.50%, junior high school were 7.75%, senior high school were 49.75% and D4/S1 were 36.75%, more used public transportation of Salabenda-PasarAnyar/17route and masters were 2.00% and respondents with last education of doctorate were at least 0.25%.

Table 4. Respondent characteristics based on last education

No.

Last Education

Respondens

Percentage

1

Elementary School

14

3.50%

2

Junior High School

31

7.75%

3

Senior High School

199

49.75%

4

D4/S1

147

36.75%

5

Masters

8

2.00%

6

Doctorate

1

0.25%

Total

400

100.00%

4.5 Respondent characteristics based on occupation

The characteristics of respondents based on occupation regarding the level of satisfaction and level of importance are shown in Table 5.

Based on Table 5, the results of the analysis of respondents' responses to the level of satisfaction on operational aspects, the respondents' responses on the indicator of public transportation operating hours were 62.3%, stopping time at each location was 59.5% and public transportation waiting time was 45.5% of respondents stated that they were not satisfied, and on the indicator of fares was 54.4%, public transportation travel time was 46.5% of respondents stated that they were satisfied.

Table 5. Respondent characteristics based on occupation

No.

Occupation

Respondens

Percentage

1

Civil Servant

18

4.50%

2

Retired Civil Servant

4

1.00%

3

Private Employee/BUMN

91

22.75%

4

Businessman/Self-Employed

74

18.50%

5

Student

128

32.00%

6

Housewife

34

8.50%

7

Teacher/Lecturer

33

8.25%

8

Other

18

4.50%

Total

400

100.00%

Based on the analysis of respondents' responses to the level of importance in operational aspects, the respondents' responses to the indicators of public transportation waiting time were 82.8%, public transportation travel time was 82.8%, fares were 82.0%, stopping time at each place was 81.0%, and public transportation operating hours were 79.0% of respondents stated that it was important.

Satisfaction level, level of importance in comfort aspects Based on the analysis of respondents' responses to the level of satisfaction on the comfort aspect, the respondents' responses on the cleanliness facility indicator (trash can) were 69.3%, complementary facilities (no smoking, etc.) were 64.3%, officer/driver service was 61.8%, and seating comfort was 47.5% of respondents stated that they were not satisfied and on the number of seats indicator, 50.3% of respondents stated that they were satisfied.

Based on the analysis of respondents' responses to the level of importance of the comfort aspect, the respondents' responses to the number of seats indicator were 81.5%, cleanliness facilities (trash cans) were 79.8%, comfort of seats were 79.5%, service of officers/drivers was 79.5%, and complementary facilities (no smoking, etc.) 76.0% of respondents stated that it was important.

4.6 Level of satisfaction and level of importance of the security aspect

Based on the analysis of respondents' responses to the level of satisfaction on the security aspect, the respondents' responses to the vehicle identity indicator (public transportation license plate) were 59.0%, and lighting was 57.0%.

Based on the analysis of respondents' responses to the level of importance in the security aspect, the respondents' responses to the vehicle identity indicator (public transportation license plate) were 75.0%, and 74.8% of respondents stated that lighting was important.

4.7 Level of satisfaction and level of importance in the safety aspect

Based on the analysis of respondents' responses to the level of satisfaction on the safety aspect, the respondents' responses to the health facility indicator (P3K) were 69.0%, and safety equipment (glass breakers, fire extinguishers, etc.) were 67.5% of respondents who stated they were dissatisfied.

Based on the analysis of respondents' responses to the level of importance in the safety aspect, the respondents' responses to the health facility indicator (P3K) were 75.5%, and safety equipment (glass breakers, fire extinguishers, etc.) were 73.8% of respondents stated that it was important.

4.8 Level of satisfaction and level of importance in the equality aspect

Based on the analysis of respondents' responses to the level of satisfaction on the equality aspect, the respondents' responses on the priority seating indicator were 68.3% of respondents who stated they were dissatisfied and 21.0% of respondents who stated they were satisfied.

The diagram of the level of importance of the equality aspect is shown in Figure 8 below.

Figure 8. Diagram of the level of importance in the aspect of equality

The questionnaire was tested for validity and reliability of the questionnaire for the level of satisfaction and level of importance in the operational, comfort, security, safety, and equality aspects as follows.

4.9 Validity test

The results of the questionnaire validity test for the level of satisfaction and level of importance in the operational, comfort, security, safety, and equality aspects by calculating the calculated r value in the SPSS program for all Indicators (operational, comfort, security, equality), rcalculated, rtable with all valid.

Based on the analysis of the calculated r value in the SPSS program, the questionnaire on the level of satisfaction and level of importance in the operational, comfort, security, safety, and equality aspects has an average calculated rvalue of 0.673 and 0.722 which is greater than 0.098 rtable value with 400 respondents at a significance level of 5% so that the questionnaire is declared valid in the validity test.

The results of the questionnaire reliability test on the level of satisfaction and level of importance in the operational, comfort, security, safety, and equality aspects by calculating the Cronbach alpha value in the SPSS program are shown in Tables 6 and 7 below.

Table 6. Results of the questionnaire reliability test on the level of satisfaction

Cronbach Alpha

Terms

Description

0.934

0.6

Reliable

Table 7. Results of the questionnaire reliability test on the level of importance

Cronbach Alpha

Terms

Description

0.947

0.6

Reliable

Based on the Cronbach Alpha analysis in the SPSS Program Versions-26, the questionnaire on the level of satisfaction and level of importance in the operational, comfort, security, safety, and equality aspects has a Cronbach Alpha of 0.934 and 0.947 which is greater than 0.6 so that the questionnaire is declared reliable in the reliability test.

Load factors that do not meet the standard provisions of less than 70% can be caused by the low number of passengers using public transportation compared to the available capacity. This can happen because of competition with other modes of transportation, such as online motorcycle taxis and private vehicles that are more flexible and comfortable. In addition, routes that are less effective or do not meet the needs of the community can also reduce the number of passengers. Speeds that do not meet the standard of 25 km/hours are most likely caused by dense traffic conditions, especially during rush hour or on certain roads that experience congestion. Other factors are poor road conditions, frequent stops to pick up or drop off passengers outside official stops, and inconsistent driver behavior in maintaining vehicle speed. Waiting times on Saturdays that do not meet the standard provisions of 5-10 minutes can be caused by changes in people's travel patterns on weekends. On weekdays, demand for public transportation is more stable due to the mobility of workers and students. However, on Saturdays, travel patterns are more varied with recreational and shopping activities that cause an imbalance between fleet supply and demand.

5. Conclusion

This study concludes that the performance of existing public transportation is: load factor does not meet the standard provisions of less than 70%, speed also does not meet the standard provisions of 25 km/hours, travel time results meet the standard provisions of 1-1.5 minute, waiting time results meet the standard provisions of 5-10 minutes but on Saturdays it does not meet the standard provisions of 5-10 minutes, and headway results have met the standard of 1-12 minutes.

For policymakers, the results of public transportation performance calculations indicate the need for evaluation and improvement in the transportation system. Low load factors indicate that public transportation is less popular, so strategies are needed to increase attractiveness, such as fleet rejuvenation, increased comfort, and integration with other modes. Speeds that do not meet standards indicate the need for better traffic management, such as special public transportation lanes or more efficient route management. Inconsistent waiting times, especially on weekends, require adjustments to operational schedules to be more flexible. Policies must be data-based and tailored to user needs.

6. Recommendations

Technological advances such as automation, artificial intelligence, and electric transportation are also changing the way work is done in various sectors. Future jobs will be more demanding in data analysis, technology management, and environmental sustainability. Therefore, the criteria for assessing the performance of these sectors need to be expanded to include new and increasingly relevant aspects, so that workforce development strategies and policies can be more adaptive to changing times.

  References

[1] Syaiful, S., Pratama, Y. (2019). Sustainable studies about general public transport performance in the City of Bogor. ARPN Journal of Engineering and Applied Sciences 14(18): 3241-3247. https://www.arpnjournals.org/jeas/research_papers/rp_2019/jeas_0919_7925.pdf. 

[2] Syaiful. (2017). Engineering model of traffic and transportation safety with pattern of cooperation between sustainable region in Bogor. In MATEC Web of Conferences. EDP Sciences, 138: 07008. https://doi.org/10.1051/matecconf/201713807008 

[3] Syaiful, S., Maulani, D., Megawati, D., Gibran, R., Wardhani, A.K. (2025). Engineering model on traffic volume at Bocimi toll gate. Journal of Applied Engineering Science, 23(1): 99-111. https://doi.org/10.5937/jaes0-54055 

[4] Sangaraju, H.R., Balakrishnan, S., Subramanian, S.S., Chakrabarti, T., Chakrabarti, P., Margala, M. (2024). An effective resource allocation and revenue generation for rental vehicles. International Journal of Transport Development and Integration, 8(3): 393-401. https://doi.org/10.18280/ijtdi.080303 

[5] Tura, N., Ojanen, V. (2022). Sustainability-oriented innovations in smart cities: A systematic review and emerging themes. Cities 126: 103716. https://doi.org/10.1016/j.cities.2022.103716. 

[6] Ahvenniemi, H., Huovila, A., Pinto-Seppä, I., Airaksinen, M. (2017). What are the differences between sustainable and smart cities? Cities, 60(Part A): 234-245. https://doi.org/10.1016/j.cities.2016.09.009 

[7] Bibri, S.E. (2021). The underlying components of data-driven smart sustainable cities of the future: A case study approach to an applied theoretical framework. European Journal of Futures Research, 9: 13. https://doi.org/10.1186/s40309-021-00182-3

[8] Litman, T. (2017). Evaluating Accessibility for Transport Planning. Victoria, BC, Canada: Victoria Transport Policy Institute. https://vtpi.org/access.pdf.

[9] He, X., He, S.Y. (2023). Using open data and deep learning to explore walkability in Shenzhen, China. Transportation Research Part D: Transport and Environment, 118: 103696. https://doi.org/10.1016/j.trd.2023.103696

[10] Kumar, R., Madhu, E., Dahiya, A., Sinha, S. (2015). Analytical hierarchy process for assessing sustainability: Indicators of public transportation systems, pedestrians and feeder services in developing countries. World Journal of Science, Technology and Sustainable Development, 12(4): 281-293. https://doi.org/10.1108/WJSTSD-05-2015-0027 

[11] Shaaban, K., Radwan, E. (2014). Rebuilding the transportation system in the city of Doha. Journal of Traffic and Logistics Engineering, 2(3): 241-247. https://doi.org/10.12720/jtle.2.3.241-247

[12] Ye, R., Titheridge, H. (2017). Satisfaction with the commute: The role of travel mode choice, built environment and attitudes. Transportation Research Part D: Transport and Environment, 52(Part B): 535-547. https://doi.org/10.1016/j.trd.2016.06.011

[13] Milakis, D., Cervero, R., Van Wee, B., Maat, K. (2015). Do people consider an acceptable travel time? Evidence from Berkeley, CA. Journal of Transport Geography, 44: 76-86. https://doi.org/10.1016/j.jtrangeo.2015.03.008

[14] Nafi, S., Furlan, R., Grosvald, M., Al-Matwi, R., Lifam Marthya, K. (2021). Transit-Oriented development in Doha: The case of the Al Sadd neighborhood and Hamad hospital metro station. Designs, 5(4): 61. https://doi.org/10.3390/designs5040061 

[15] Syaiful, S., Damiana, S.L., Prayudyanto, M.N. (2024). Analysis of the city bus service network in Bogor City (Case Study: Bubulak terminal - Cidangiang route). ASTONJADRO, 13(3): 643-664. https://doi.org/10.32832/astonjadro.v13i3.14963 

[16] Mohanty, M., Dey, P.P. (2020). Modeling the lane changing behavior of major stream traffic due to U-turns. Transportation Engineering, 2: 100012. https://doi.org/10.1016/j.treng.2020.100012

[17] Achoura, S., Haraoubia, I., Sanz, M.I.M., Baouni, T. (2024). Navigating safety: Security concerns in college student transportation in Algiers. International Journal of Safety and Security Engineering, 14(6): 1849-1858. https://doi.org/10.18280/ijsse.140619 

[18] Chan, H.Y., Xu, Y.Y., Chen, A., Zhou, J.P. (2023). Choice and equity: A critical analysis of multi-modal public transport services. Transport Policy, 140: 114-127. https://doi.org/10.1016/j.tranpol.2023.06.013 

[19] Ameen, R.F.M., Mourshed, M. (2019). Urban sustainability assessment framework development: The ranking and weighting of sustainability indicators using analytic hierarchy process. Sustainable Cities and Society, 44: 356-366. https://doi.org/10.1016/j.scs.2018.10.020

[20] Wang, X., Yuen, K.F., Shi, W., Ma, F. (2020). The determinants of passengers' safety behaviour on public transport. Journal of Transport & Health, 18: 100905. https://doi.org/10.1016/j.jth.2020.100905 

[21] Errampalli, M., Patil, K.S., Prasad, C.S.R.K. (2018). Evaluation of integration between public transportation modes by developing sustainability index for Indian cities. Case Studies on Transport Policy, 8(1): 180-187. https://doi.org/10.1016/j.cstp.2018.09.005 

[22] Sundram, V.P.K., Hashim, N., Shariff, S.H., Pujiati, A., Ardiansari, A. (2021). Sustainable transportation on university campus: A case at UiTM selangor, puncak alam campus, Malaysia and universitas Negeri Semarang, Indonesia. Asian Journal of University Education, 17(2): 262-272. https://doi.org/10.24191/AJUE.V17I2.13407 

[23] Tuffour, M., Asiama, R.K. (2023). Public transport preferences amongst Ghana’s urban dwellers. International Journal of Social Economics, 50(3): 419-435. https://doi.org/10.1108/IJSE-05-2022-0360 

[24] Rashedi, Z., Mahmoud, M., Hasnine, S., Habib, K.N. (2017). On the factors affecting the choice of regional transit for commuting in Greater Toronto and Hamilton Area: Application of an advanced RP-SP choice model. Transportation Research Part A: Policy and Practice, 105: 1-13. https://doi.org/10.1016/j.tra.2017.08.008 

[25] Gillis, D., Semanjski, I., Lauwers, D. (2016). How to monitor sustainable mobility in cities? Literature review in the frame of creating a set of sustainable mobility indicators. Sustainability, 8(1): 29. https://doi.org/10.3390/su8010029 

[26] Zheng, R.Z., Xu, Y., Wang, W.Q., Ning, G., Bi, Y.F. (2020). Spatial transmission of COVID-19 via public and private transportation in China. Travel Medicine and Infectious Disease, 34: 101626. https://doi.org/10.1016/j.tmaid.2020.101626 

[27] Glazener, A., Khreis, H. (2019). Transforming our cities: Best practices towards clean air and active transportation. Current Environmental Health Reports, 6(1): 22-37. https://doi.org/10.1007/s40572-019-0228-1

[28] Edy Galahta Ginting, W., Widyaningsih, N. (2022). The effect of one-way system implementation on traffic performance on Arif Rahman Hakim Road, Depok City, Indonesia. ASTONJADRO, 11(3): 657-668. https://doi.org/10.32832/astonjadro.v11i3.7506

[29] Chakam, M.F., Rakhmatulloh, A. (2024). Study on service quality and priorities of pedestrian path development in Malioboro area to support sustainable urban mobility. ASTONJADRO, 13(1): 138-145. https://doi.org/10.32832/astonjadro.v13i1.14534